Articles in this Volume

Research Article Open Access
Spatial Distribution Characteristics and Analysis of the Hot Spring Leisure Industry in the Yangmingshan Area of Taiwan
Article thumbnail
In recent years, the hot spring leisure industry in Taiwan’s Yangmingshan area has experienced rapid growth. This study aims to explore the spatial distribution characteristics of this industry and analyze the underlying influencing factors. Based on a detailed survey and statistical analysis of the types, quantities, and geographic locations of hot spring leisure establishments, it was found that the industry in the Yangmingshan area is highly clustered. Most facilities are located in areas with convenient transportation and scenic natural environments, forming several hot spring tourism clusters. Furthermore, this paper analyzes the impact of spatial distribution patterns on local economic development, tourism resource integration, and ecological protection, with the goal of offering insights for the sustainable development of the hot spring leisure industry in the Yangmingshan region.
Show more
Read Article PDF
Cite
Research Article Open Access
The Impact of Acid Rain on Crops and Countermeasures
This paper examines the contributing factors to acid rain formation, its effects on crops, and relevant research developments. The formation of acid rain is influenced by both anthropogenic and natural factors. On the anthropogenic side, industrial production, residential fuel combustion, and the emission of sulfur and nitrogen oxides from motor vehicles all contribute to its generation. On the natural side, volcanic eruptions and the decomposition of flora and fauna may also play a role. Acid rain poses significant threats to crops: it accelerates soil acidification, alters soil structure, disrupts microbial populations and nutrient cycles, and causes direct damage to crops. Different crop species exhibit varying sensitivities to acid rain. Recent research has made considerable progress in elucidating the mechanisms of harm and exploring prevention and control strategies, which holds significant implications for mitigation efforts.
Show more
Read Article PDF
Cite
Research Article Open Access
The Impact of Cadmium Stress on Rice Growth, Development and Protective Mechanisms
Cadmium (Cd) is a significant pollutant in paddy fields, and its accumulation in rice (Oryza sativa L.), along with its eventual entry into the food chain, has led to a serious global environmental and people’s health issue related to diet. This research proposal aims to investigate the effects of varying concentrations and exposure durations of Cd on rice growth. The researchers will focus on identifying the specific parts of the rice plant most affected by cadmium, including rice ears, leaves and stems. In addition, by examining the morphological, physiological, and biochemical changes in rice due to Cd exposure, this study aims to provide insights into the mechanisms of Cd-induced stress and potential mitigation strategies. These studies are critical for developing effective management practices to reduce Cd contamination in rice cultivation and enhance public food safety.
Show more
Read Article PDF
Cite
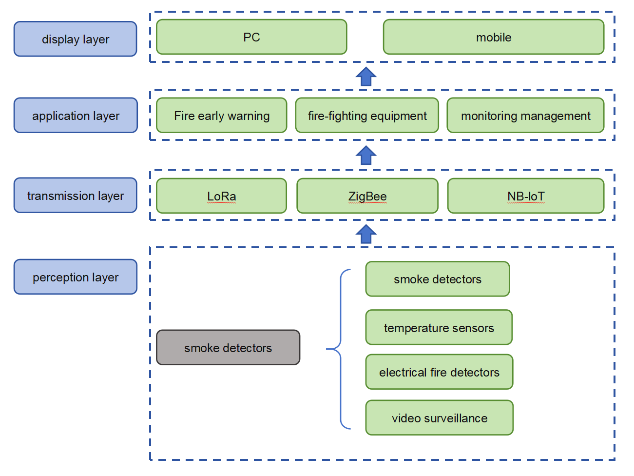
Research Article Open Access
Fusion Application of Digital Twin and Internet of Things in Smart Firefighting
Article thumbnail
This paper investigates the integrated application of digital twin technology and the Internet of Things (IoT) in smart firefighting systems. Traditional firefighting methods primarily rely on manual inspections, whereas smart firefighting achieves interconnectivity among devices and real-time monitoring through the IoT. Furthermore, it employs digital twin technology to construct dynamic simulation models, significantly enhancing the accuracy of fire warnings and the efficiency of rescue operations. From a technical perspective, digital twin technology functions through Building Information Modeling (BIM), computational fluid dynamics (CFD), and artificial intelligence (AI)-based prediction methods; IoT, on the other hand, operates through a layered architecture. Together, these technologies drive the development of real-time visualization, fire scenario simulation, and intelligent emergency response capabilities. This integration points the way toward building a more efficient and precise next-generation fire management system.
Show more
Read Article PDF
Cite
Research Article Open Access
Occurrence, Sources, and Ecological Risks of Polycyclic Aromatic Hydrocarbons in the Surface Water of Qilu Lake, a Low-latitude Plateau Lake
Article thumbnail
To investigate the pollution status, sources, and ecological risks of polycyclic aromatic hydrocarbons ( PAHs ) in surface waters of low-latitude plateau lakes in China, monthly sampling and analysis of surface water 16 PAHs mass concentrations, composition characteristics, and spatiotemporal distribution were conducted in Qilu Lake in the central region of Yunnan Province from January to December 2024. The study quantitatively analyzed the pollution sources and relative contributions of PAHs detected and assessed their ecological risks in Qilu Lake. The findings revealed that 13 PAHs were detected in varying degrees in the surface water of Qilu Lake during both the rainy and dry seasons, with a predominance of three-ring structures. During the rainy season, the total mass concentrations of ∑16PAHs ranged from undetected ( below the method detection limit, same below ) to 198.42 ng·L-1( average 49.11 ng·L-1), while during the dry season, it ranged from undetected to 213.38 ng·L-1( average 63.79 ng·L-1). The highest individual mass concentrations were found for Phe ( 49.94 ng·L-1) and Ace ( 43.63 ng·L-1). The average mass concentration of ∑PAHs at all sampling points was higher in the dry season ( 63.79 ng·L-1) compared to the rainy season ( 49.11 ng·L-1). Spatial distribution showed that during the rainy season, ∑PAHs mass concentrations were highest at Lake Management Station S2 ( 55.39 ng·L-1), followed by Majiawan S3 ( 41.19 ng·L-1), and then Lake Center S1 ( 34.60 ng·L-1). In contrast, during the dry season, the order was Majiawan S3 ( 61.00 ng·L-1) > Lake Management Station S2 ( 57.26 ng·L-1) > Lake Center S1 ( 51.85 ng·L-1). Positive Matrix Factorization ( PMF ) results indicate that during the rainy season, the surface water of Qilu Lake mainly sources PAHs from industrial sources ( contributing 31.9% ) and the volatilization leakage and combustion emissions of crude oil products ( contributing 29.5% ). In contrast, during the dry season, the primary sources are a mixture of coal and biomass combustion ( contributing 55.0% ) and biomass combustion alone ( contributing 25.2% ). Additionally, based on ecological risk assessment using the Risk Quotient ( RQ ), Ace, Flu, and Ant are identified as the main ecological risk factors for Qilu Lake. During the dry season, all sampling points and a specific points during the rainy season exhibit occasional moderate ecological risks. Overall, PAHs in the water body are at low to moderate ecological risk levels and require attention. In the context of heightened national focus on new pollutant management, traditional persistent organic pollutants such as PAHs still warrant continuous monitoring.
Show more
Read Article PDF
Cite
Research Article Open Access
Research Status of Biomass Ash in Ultra-High Performance Concrete
Article thumbnail
With the increasing accumulation of biomass ash (BA), the technical and environmental limitations associated with its disposal have become increasingly prominent, making the efficient utilization of BA an urgent global challenge. This paper reviews the current research on the application of various types of BA in ultra-high performance concrete (UHPC). Studies have shown that the differences in BA types can significantly affect the performance and microstructure of UHPC. When appropriately dosed, BA can markedly improve the macroscopic mechanical properties of UHPC, increasing compressive strength by approximately 0.3%–14.1%, flexural strength by 1.2%–12.0%, and elastic modulus by 0.2%–6.9%. However, excessive incorporation of BA may deteriorate the performance of UHPC. Moreover, the addition of BA can enhance the microstructure of UHPC by significantly reducing its porosity (by approximately 9.8%–57.9%). At the same time, BA demonstrates good potential for economic and environmental sustainability. Nevertheless, current research on the impact of BA on UHPC performance remains insufficiently clear. Future studies should focus on in-depth exploration and analysis of the underlying factors, especially through systematic investigations into durability.
Show more
Read Article PDF
Cite
Research Article Open Access
DFT Study on the NH₃-SCR Denitration Mechanism Catalyzed by Ce Active Sites in Fluorocarbonatite
Article thumbnail
Efficient removal of nitrogen oxides (NOₓ) is one of the key tasks in atmospheric pollution control. Ammonia selective catalytic reduction (NH₃-SCR) technology has emerged as the mainstream denitration method due to its high efficiency and environmental friendliness, with catalyst design and performance optimization at its core. Traditional vanadium-based catalysts are gradually being phased out due to their high toxicity and narrow temperature window. In contrast, Fe-Ce synergistic catalytic systems have become the focus of next-generation denitration materials owing to their wide temperature activity range, high N₂ selectivity, and environmental compatibility. In this study, density functional theory (DFT) calculations are employed to systematically reveal the synergistic mechanism of Ce active sites in Fe-CeCO₃F catalysts, elucidating their central role in optimizing the reaction pathway.
Show more
Read Article PDF
Cite
Research Article Open Access
The Application of mRNA Vaccines in Cancer Therapies
mRNA immunotherapy works by presenting tumor-associated antigens to the patient's immune system, thereby training it to recognize and target cancer cells th at express these antigens. mRNA cancer vaccines have shown remarkable tolerability and safety in both clini cal and preclinical trials. mRNA cancer vaccines produce fewer adverse reactions compared to traditional ca ncer treatments such as chemotherapy and radiotherapy. These vaccines elicit a memory immune response, thereby significantly reducing the risk of cancer recurrence. Notably, in contrast to peptide-based cancer vaccines, mRNA vaccines circumvent the necessity for human leukocyte antigen (HLA) haplot ype matching, offering a broader applicability across diverse patient populations. mRNA vaccines can initiat e antigen expression more rapidly, and they do not carry the genetic risks associated with insertional mutage nesis, which is a concern with DNA vaccine. The therapeutic efficacy of mRNA-based cancer vaccines is fundamentally dependent on their ability to precisely target tumor-associated antigens, consequently eliciting robust cellular immune responses. Tumor antigens can be system atically classified into two distinct categories: tumor-specific antigens (TSAs), which are exclusively expressed on malignant cells and absent in normal tissues, and tumor-associated antigens (TAAs), which exhibit differential expression patterns between neoplastic and normal ce llular populations. Many different types of vaccines were developed to address multiple cancer types, includi ng melanoma, breast cancer, and pancreatic cancer.
Show more
Read Article PDF
Cite
Research Article Open Access
Characteristics of Environmental Change and Sustainable Development Ways in the Urbanization Process
Article thumbnail
As time elapses, a growing number of countries have either experienced urbanization or are currently in the process of it. Urbanization is a process typified by the growth of economic activities and the increase in population density within urban areas.This transformation can significantly drive economic growth, foster innovation, and promote societal progress. However, it also brings about various environmental impacts, both positive and negative. Sustainable management of these changes is necessary to maintain a balance between urban expansion and ecological preservation. Although urbanization is an unavoidable and frequently advantageous process, its long-term viability hinges on people's capacity to manage it responsibly. This study analyzes the multifaceted environmental changes accompanying urbanization, focusing on aspects such as air quality, water resources, land use, and biodiversity. By embracing sustainable development pathways, policymakers, planners, and communities can forge resilient, equitable, and eco-friendly cities in an era of accelerating urbanization.
Show more
Read Article PDF
Cite
Research Article Open Access
Pyrolysis Kinetic Analysis of Decommissioned Photovoltaic Encapsulation Films
Article thumbnail
The resource utilization of decommissioned photovoltaic (PV) modules is the final stage of the PV industry chain and a critical step toward achieving sustainable development. Addressing the challenge of removing the encapsulation layer (EVA film) during the recycling process of retired PV modules, this study calculates the acetic acid content using thermogravimetric analysis (TGA) to clarify the thermal stability of EVA films under high-temperature conditions. Based on the thermal weight loss behavior of EVA films at four different heating rates (5 °C/min, 10 °C/min, 15 °C/min, and 20 °C/min), key parameters such as the onset and completion temperatures of pyrolysis and the temperature at maximum weight loss were determined. The Flynn-Wall-Ozawa method was used to construct a pyrolysis kinetic model, segmenting the pyrolysis reaction into different stages. Linear regression analysis was conducted at nine reaction conversion points to calculate the variation in activation energy across different stages. The results show that the vinyl acetate content in EVA films from decommissioned PV modules is significantly lower than the standard range, indicating reduced thermal stability. The pyrolysis process achieves a mass loss of over 95%, demonstrating the effectiveness of pyrolytic removal. As the heating rate increases, the thermogravimetric curve shifts toward higher temperatures, attributed to temperature lag caused by differences in heat transfer efficiency. According to the kinetic model, EVA pyrolysis can be divided into two stages: the first involving deacetylation and side-chain cleavage, and the second involving main-chain scission. The activation energy in the second stage is significantly higher than in the first, indicating that decomposition of the EVA main chain requires more energy.
Show more
Read Article PDF
Cite